
USR-G806W產品修改LAN口IP示例
一、資料下載
USR-G806W說明書官網下載鏈接:http://www.0575400.com/Download/1273.html 2、USR-G806W規格書鏈接:http://www.0575400.com/Download/1286.html
USR-G806W 異地組網使用教程鏈接:http://www.0575400.com/Download/1423.html
二、硬件連接
1、所需物品
USR-G806W 產品 1臺
12V電源適配器 1個
WiFi天線 2根
4G天線 1根
筆記本電腦 1臺
2、硬件連接

三、參數設置
1、電腦搜索USR-G806W自身散發WiFi熱點,WiFi密碼出廠默認www.0575400.com

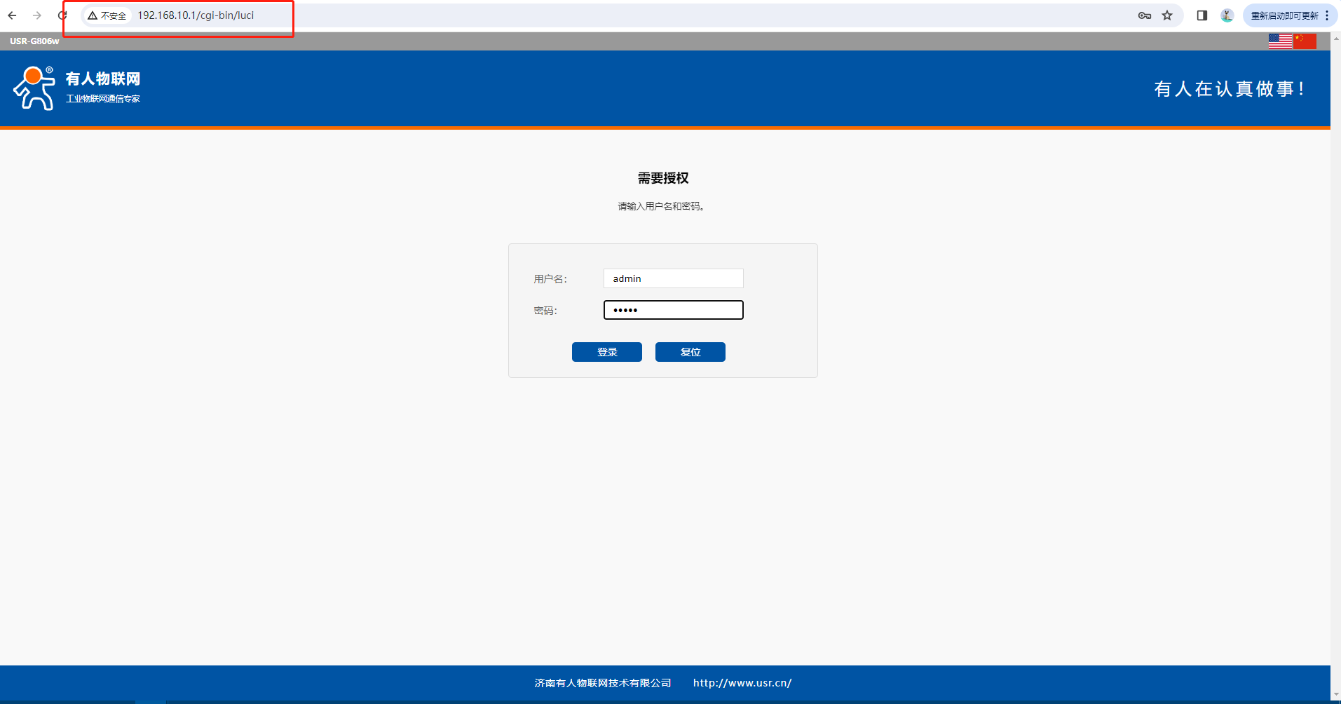
2、打開瀏覽器輸入USR-G806W設備LAN口出廠默認192.168.1.1 IP進入內置網頁用戶名密碼均為admin。

3、在網絡---LAN中修改LAN口IP地址,點擊保存應用參數。


4、參數設置完成后,在系統----重啟,點擊執行重啟。(所有參數重啟后生效)

5、待設備重啟成功后需要使用更改后的LAN口IP地址進入內置網頁,可以看到子網設備獲取的是192.168.10.XXX的IP。

編寫人:劉琰偉 編寫日期:2024-03-23
審核人:金志方 審核日期:2024-04-02
訂正版本:V1.0 訂正內容:初稿