
USR-G806w IP黑名單示例
一、資料下載
USR-G806w說明書下載鏈接:http://www.0575400.com/Download/1273.html
USR-G806w規格書下載鏈接:http://www.0575400.com/Download/1286.html
二、硬件連接
1、所需物品
USR-G806w 產品 1臺
12V電源適配器 1個
超五類網線 1根
筆記本電腦 1臺
4G天線
2、硬件連接
USR-G806w上電聯網,可通過插卡、有線連上級路由和WiFi連上級路由聯網。
三、USR-G806w參數設置
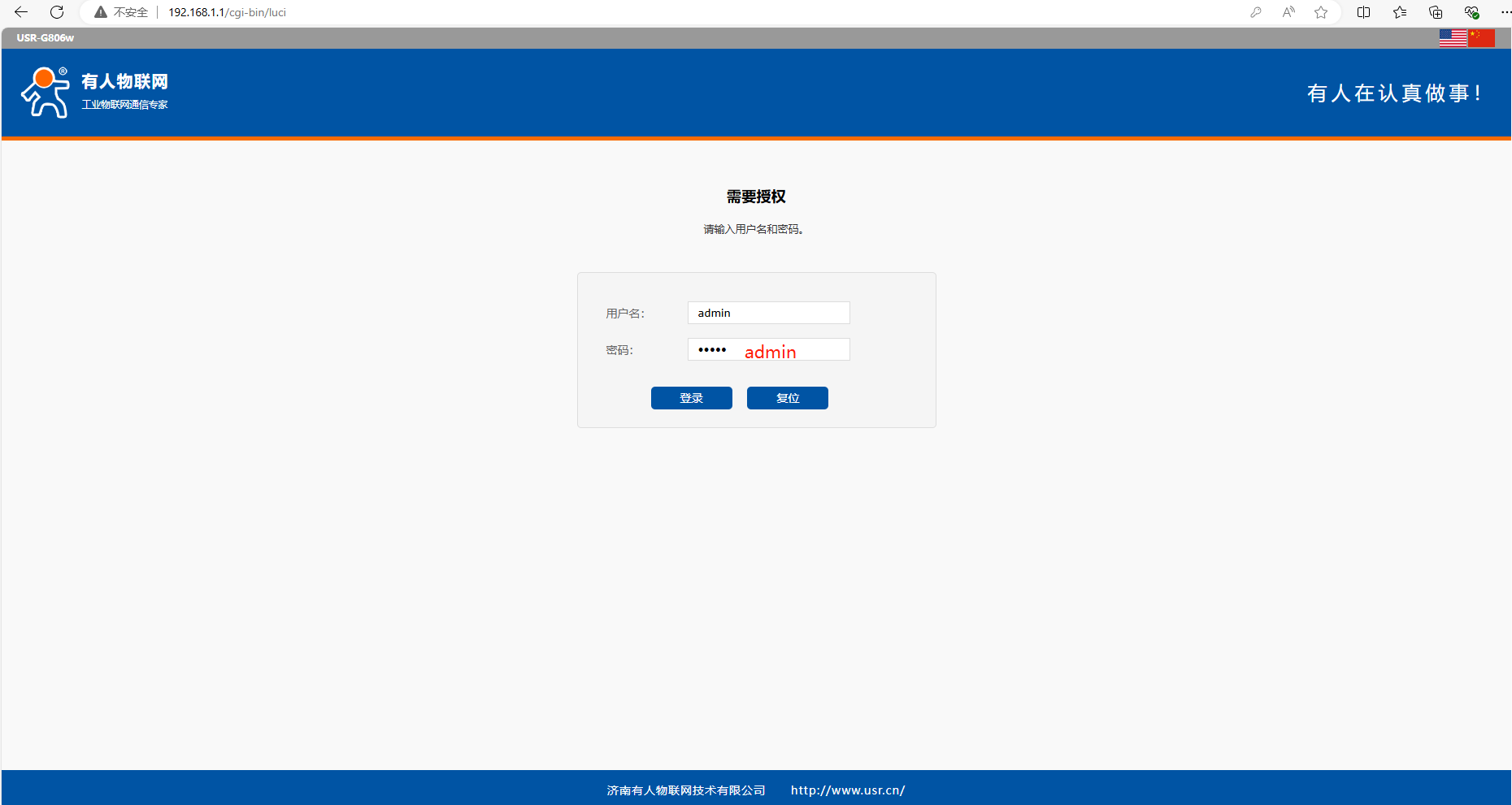
1、登陸USR-G806w網頁
電腦連接USR-G806w的WiFi,瀏覽器輸入USR-G806w的IP,192.168.1.1,用戶名和密碼都是admin。


2、IP地址黑名單設置
(1)手機連接USR-G806w的WiFi,網頁點擊防火墻,點擊通信規則,首先在新建轉發規則中輸入規則的名字,然后點擊“添加并編輯”按鈕,如下圖:

(2)源IP地址,選擇手機連接USR-G806w WiFi獲取的IP地址,動作選擇拒絕。點擊應用。


(3)返回防火墻--通信規則頁面,點擊應用,點擊保存。


(4)點擊系統,點擊執行重啟。

四、功能驗證
這樣設置完成后,就實現了黑名單的功能。即實現子網設備手機 IP為192.168.1.128的IP禁止訪問所有外網。
USR-G806w重啟之后,手機搜索連接USR-G806w的WiFi,無法上網。
USR-G806w IP黑名單功能驗證完成。

編寫人:金志方 編寫日期:2024-07-31
審核人:金志方 審核日期:2024-07-31
訂正版本:V1.0 訂正內容:初稿