
USR-DR185SD-VPN組網實現西門子1214c遠程下載示例
USR-DR185說明書下載鏈接:http://www.0575400.com/Download/1360.html
USR-DR185規格書下載鏈接:http://www.0575400.com/Download/1374.html
USR-DR185 1臺
配套RJ45配件 1個
電腦 1臺
西門子1214C 1臺
DR185上電,網口直連PLC。
設置DR185和PLC的參數時,設備先直連電腦。

拓撲圖如圖:





設置完重啟生效。


對等網絡:可實現站點與站點之間的終端任意互通。
星型網絡:可實現中心站點與子站點之間的終端任意互通,子站點與子站點及其終端之間不可互通。
說明:路由器設備稱之為站點,PC 和手機端工具為站點用戶,路由器連接的子設備稱之為終端。
點擊右上角創建網絡。

網絡名稱自定義,這里選擇對等網絡,點擊創建。

點擊添加站點,選擇DR185,點擊保存。


在終端界面,點擊添加終端。

這里填寫PLC的IP。


添加用戶。



下載并運行配置文件。
根據您的機型下載客戶端并安裝在 PC2上。

然后在用戶這里,點擊下載配置文件。

電腦導入配置。右擊這個小圖標,選擇導入--導入配置文件,然后再點擊連接。連接成功后圖標變為綠色。

設置PLC的IP,路由器地址要設置為DR185的lan口IP。

需要勾選允許來著遠程對象的PUT/GET通信訪問。

訪問時如圖選擇。

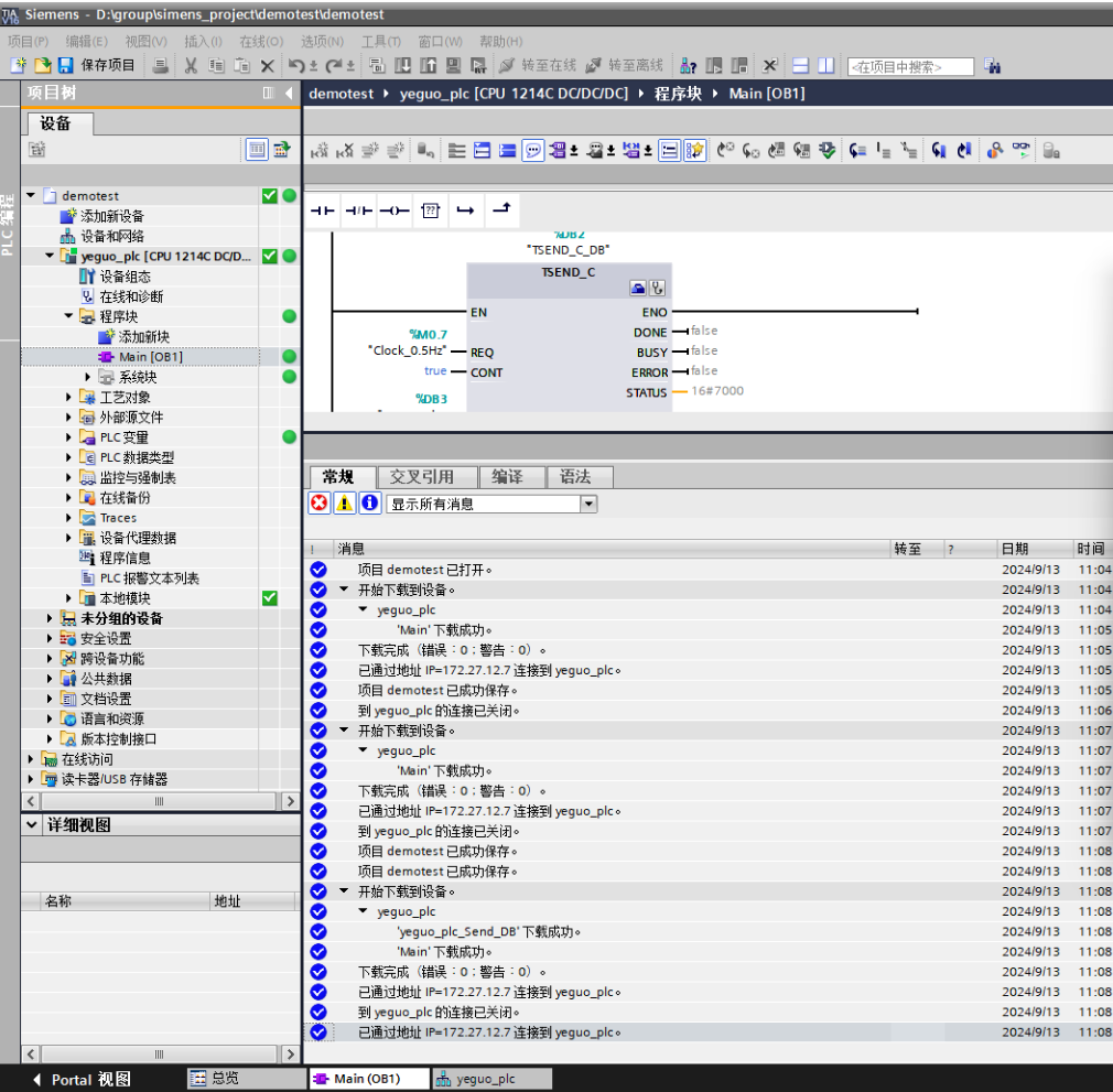
可以看到能正常下載程序。

編寫人:鞠思奇 編寫日期:2024-09-18