
兩個USR-DR164 AP和STA通信示例
一、資料下載
USR-DR164說明書:http://www.0575400.com/Download/1477.html
USR-DR164 AT指令集:http://www.0575400.com/Download/1478.html
USR-DR164 設置軟件官網下載鏈接:http://www.0575400.com/Download/707.html
【PC端調試工具】網絡調試助手 串口調試助手二合一http://www.0575400.com/Download/27.html
二、硬件連接
1、所需物品
USR-DR164 產品 2臺
12V電源適配器 2個
USB-RS485串口線 2條
筆記本電腦 1臺
2、硬件連接
2個USR-DR164 的485串口接USB-RS485串口線到電腦的USB口,然后產品接12V電源適配器上電。
3、串口號
點擊電腦計算機,右擊點擊管理,點擊設備管理器,點擊端口,確認USB-RS485串口線的COM口號COM10。

三、第一個USR-DR164 設置AP模式
1、連接USR-DR164 WiFi
電腦關閉防火墻,禁用其他網卡,只保留無線網卡,電腦搜索連接USR-DR164的WiFi。
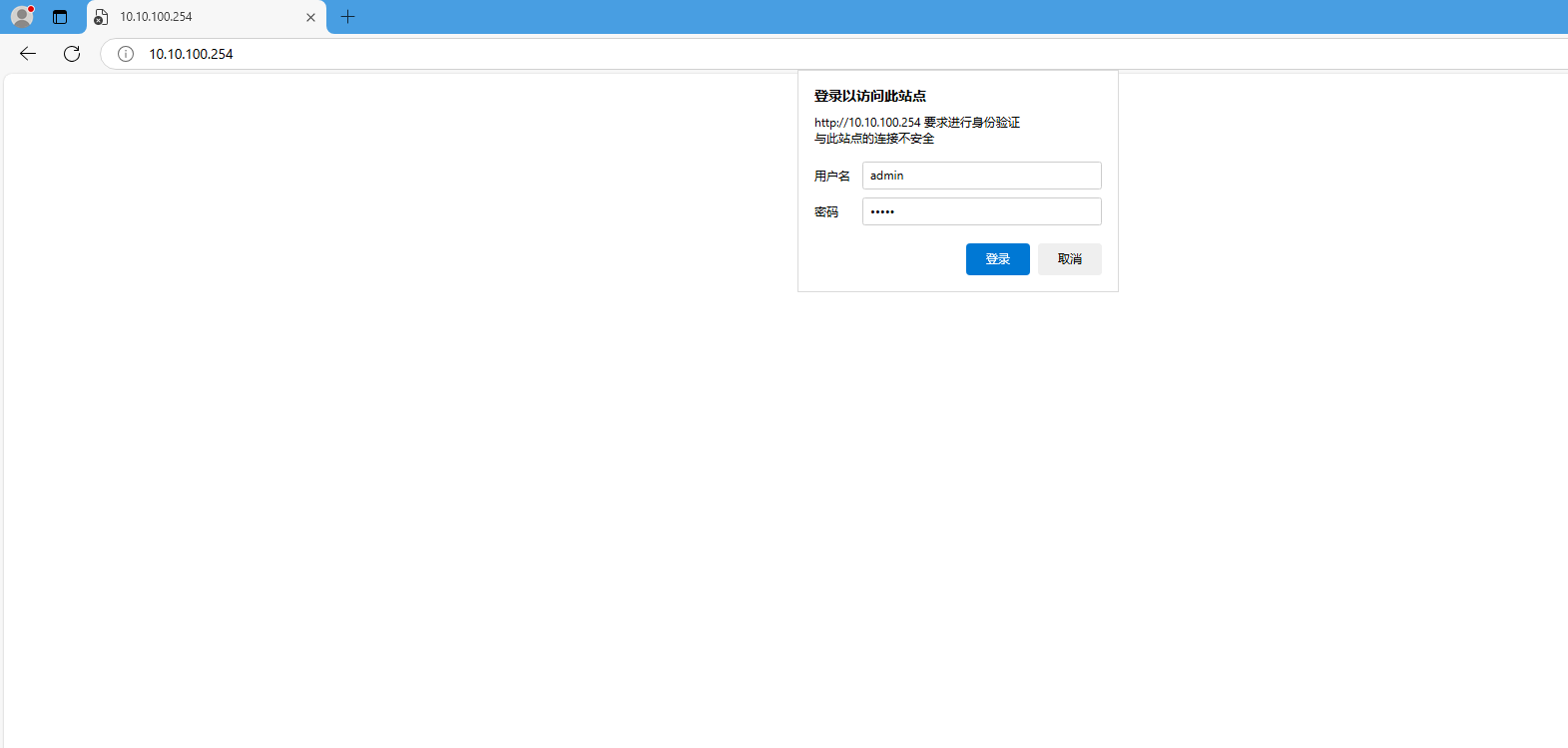
2、登陸內置網頁
瀏覽器輸入10.10.100.254,用戶名和密碼都是admin,登陸USR-DR164網頁。


3、AP設置
網絡名稱:USR-DR164_EAE0
無線接入點安全設置:加密模式WPA2-PSK,加密算法AES,密碼12345678。
備注:設置WiFi密碼,放置別人誤連接,將參數設置恢復出廠值。
局域網參數設置,IP地址:10.10.100.254
備注:參數修改,需要點擊對應的保存,最后網頁重啟生效。

4、串口參數設置
波特率:115200 數據位:8 校驗位:NONE 停止位:1

5、Socket參數設置
網絡參數設置
協議:TCP Server
端口:8899
點擊保存

6、重啟

三、第二個USR-DR164 設置STA模式
1、連接USR-DR164 WiFi
電腦搜索連接第二個USR-DR164的WiFi。
2、登陸內置網頁
瀏覽器輸入10.10.100.254,用戶名和密碼都是admin,登陸USR-DR164網頁。

3、AP設置
網絡名稱:USR-DR164_EACA
局域網參數設置,IP地址:10.10.99.254
點擊保存。
備注:參數修改,需要點擊對應的保存,最后網頁重啟生效。

4、模式設置
STA模式

5、STA設置
(1)網絡名稱,點擊搜索。

(2)選擇當前使用的無線網絡,要連接的USR-DR164 AP的WiFi名,點擊確定

(3)輸入密碼點擊確定。輸入密碼之后,確定加密方式和加密算法都正確,再點擊保存。

6、串口參數設置
波特率:115200 數據位:8 校驗位:NONE 停止位:1

7、Socket參數設置
網絡參數設置
協議:TCP-Client
端口:8899
服務器地址:10.10.100.254
點擊保存

8、重啟


四、數據傳輸測試
在電腦上打開兩個USR-TCP232-TEST軟件,打開串口,分別對應兩個USR-DR164的COM口,串口參數設置和USR-DR164一致。
測試兩個串口助手,之間相互發送數據,透傳通信。

編寫人:金志方 編寫日期:2024-10-18
審核人:金志方 審核日期:2024-10-18
訂正版本:V1.0 訂正內容:初稿